
[django 기초] vscode 설정, git bash, django 설치, venv 생성
예전에 진행했던 django를 이용한 CRUD를 리뉴얼하고
궁금했던 거 공부하는 식으로 적어보기
vscode 설치하기 : https://integer-ji.tistory.com/65
python 설치하기 : https://integer-ji.tistory.com/64
git 설치하기 : https://integer-ji.tistory.com/66
vscode 실행

Terminal Default 설정
ctrl + shift + p -> Terminal: Select Default Shell -> Git Bash

Git Bash를 사용할 것이니 Git Bash

ctrl + shift + `(물결) -> bash 터미널 창

옆에 bash라고 되어있으면 성공
vscode에 project를 진행할 폴더 불러오기

vscode를 실행하고 Open Folder를 눌러 프로젝트를 진행할 빈 폴더를 불러와 열어 줍니다.

새로운 폴더를 열어 alt + shift + ` 를 눌러 git bash를 다시 열어줍니다.
Desktop/project 바탕화면의 project폴더에서 진행 ( 경로 주의 )
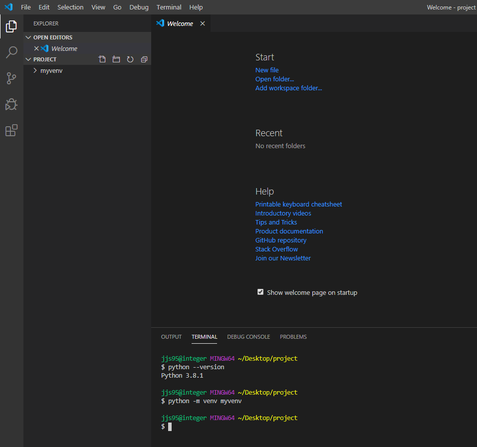
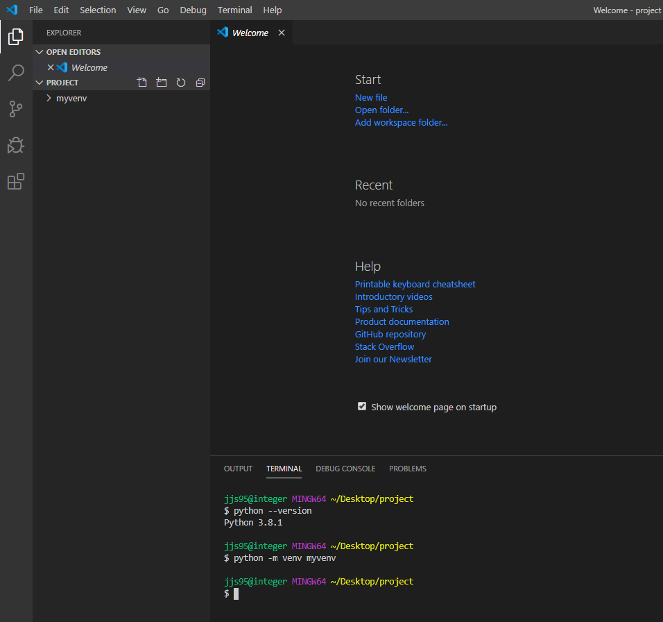
python 버전 확인

python --version
( python 버전은 되도록 3.6 이상으로 진행해주세요. )
venv(가상 환경) 생성하기

python -m venv myvenv
해당 명령어를 통해 myvenv라는 이름의 가상 환경을 만들어 주었습니다.
myvenv 위치에는 아무 이름이 들어가도 상관없지만
가상 환경이라는 걸 쉽게 알기 위해 venv를 붙여주세요.
좌측 project 폴더에도 방금 만든 가상 환경 myvenv가 설치되었단 걸 확인할 수 있습니다.
가상 환경(Virtual environment)은 줄여서 virtualenv라고 하고
기존에 설치되어있는 Python과 django를 분리시켜 주기 때문에
다른 프로젝트들과 충돌이 안나게 독립적인 환경으로 만들어 줍니다.
가상 환경 실행하기

source myvenv/Scripts/activate
정상 실행이 되었다면 코드 아래에 (myvenv)가 출력됩니다.
가상 환경을 종료하는 방법은 deactivate 혹은 터미널 종료
Django 설치하기

pip install django
이제 저희가 실행해준 가상 환경에 django를 설치합니다.
특정 버전의 django를 다운로드하기 위해선 pip install django==2.x.x 이런 식으로 버전을 입력해주세요.

설치가 완료되었다면 pip를 업그레이드하라고 문구가 나오네요
업그레이드해줍시다.

python -m pip install --upgrade pip
'코딩공부 > Python Django' 카테고리의 다른 글
| [django 기초] vscode git 초기 설정, git push, git 강제 push (0) | 2020.02.13 |
|---|---|
| [django 기초] project 생성, app 생성, hello world 띄우기, MTV 패턴 (5) | 2020.02.13 |
| KKU likelion django project (마무리) (0) | 2020.01.02 |
| python django heroku + aws s3 이용하기 (마무리) (0) | 2020.01.02 |
| python django heroku + aws s3 이용하기 (버킷 생성 및 key 발급) (0) | 2020.01.02 |